Functions: Storage and Verification

initialize

Initializes BTC-Relay with the first Bitcoin block to be tracked and initializes all data structures (see Data Model).

Note

BTC-Relay does not have to be initialized with Bitcoin’s genesis block! The first block to be tracked can be selected freely.

Warning

Caution when setting the first block in BTC-Relay: only succeeding blocks can be submitted and predecessors and blocks from other chains will be rejected! Similarly, caution is required with the initial block height argument, since if an incorrect value is used, all subsequently reported block heights will be incorrect.

Specification

Function Signature

initialize(relayer, rawBlockHeader, blockHeight)

Parameters

  • relayer: the account submitting the block

  • rawBlockHeader: 80 byte raw Bitcoin block header, see RawBlockHeader.

  • blockHeight: integer Bitcoin block height of the submitted block header

Events

  • Initialized(blockHeight, blockHash, relayer): if the first block header was stored successfully, emit an event with the stored block’s height (blockHeight) and the (PoW) block hash (blockHash).

Errors

  • ERR_ALREADY_INITIALIZED = "Already initialized": return error if this function is called after BTC-Relay has already been initialized.

Preconditions

  • This is the first time this function is called, i.e., when BTC-Relay is being deployed.

  • The blockheader MUST be parsable.

  • blockHeight MUST match the height on the bitcoin chain. Note that the parachain can not check this - it’s the caller’s responsability!

  • rawBlockHeader MUST match a block on the bitcoin main chain. Note that the parachain can not check this - it’s the caller’s responsability!

  • rawBlockHeader MUST be a block mined after December 2015 - see Block Headers. This is NOT checked by the parachain - it’s the caller’s responsibility!

Postconditions

Let blockHeader be the parsed rawBlockHeader. Then:

  • ChainsIndex[0] MUST be set to a new BlockChain value, where BlockChain.chainId = 0 and``BlockChain.startHeight = BlockChain.maxHeight = blockHeight``

  • A value block of type RichBlockHeader MUST be added to BlockHeaders, where:

    • block.basic_block_header = blockHeader

    • block.chainRef = 0

    • block.paraHeight is the current activeBlockCount (see the Security module)

    • block.blockHeight = blockHeight

  • BestBlockHeight MUST be ChainsIndex[0].maxHeight

  • BestBlock MUST be blockHeader.hash

  • StartBlockHeight MUST be set to blockHeight

storeBlockHeader

Method to submit block headers to the BTC-Relay. This function calls verifyBlockHeader to check that the block header is valid. If so, from the block header and stores the hash, height and Merkle tree root of the given block header in BlockHeaders. If the block header extends an existing BlockChain entry in Chains, it appends the block hash to the chains mapping and increments the maxHeight. Otherwise, a new Blockchain entry is created.

Specification

Function Signature

storeBlockHeader(relayer, rawBlockHeader)

Parameters

  • relayer: the account submitting the block

  • rawBlockHeader: 80 byte raw Bitcoin block header, see RawBlockHeader.

Events

  • StoreMainChainHeader(blockHeight, blockHash, relayer): if the block header was successful appended to the currently longest chain (main chain) emit an event with the stored block’s height (blockHeight) and the (PoW) block hash (blockHash).

  • StoreForkHeader(forkId, blockHeight, blockHash, relayer): if the block header was successful appended to a new or existing fork, emit an event with the block height (blockHeight) and the (PoW) block hash (blockHash).

Invariants

  • The values in Chains MUST be such that for each 0 < i < j, ChainsIndex[Chains[i]].maxHeight >= ChainsIndex[Chains[j]].maxHeight.

  • The keys in Chains MUST be consecutive, i.e. for each i, if Chains[i] does not exist, Chains[i+1] MUST NOT exist either.

  • The keys in ChainsIndex MUST be consecutive, i.e. for each i, if ChainsIndex[i] does not exist, ChainsIndex[i+1] MUST NOT exist either.

  • For all i > 0 the following MUST hold: ChainsIndex[i].maxHeight < ChainsIndex[0].maxHeight + STABLE_BITCOIN_CONFIRMATIONS.

  • For all i, the following MUST hold: ChainsIndex[i].chainRef == i.

  • BestBlock.chainRef MUST be 0

  • BestBlock.blockHeight MUST be ChainsIndex[0].maxHeight

  • BestBlockHeight MUST be ChainsIndex[0].maxHeight

Preconditions

  • The BTC Parachain status MUST NOT be set to SHUTDOWN: 3.

  • The given rawBlockHeader MUST parse be parsable into blockHeader.

  • There MUST be a block header prevHeader stored in BlockHeaders with a hash equal to blockHeader.hashPrevBlock.

  • A block chain prevBlockchain MUST be stored in ChainsIndex[prevHeader.chainRef].

  • verifyBlockHeader MUST return Ok when called with blockHeader, prevHeader.blockHeight + 1 and prevHeader.

  • If prevHeader is the last element a chain (i.e. blockHeader does not create a new fork), then:
    • prevBlockChain MUST NOT already contain a block of height prevHeader.blockHeight + 1.

    • If prevBlockChain.chain_id is _not_ zero (i.e. the block is being added to a fork rather than the main chain), and the fork is STABLE_BITCOIN_CONFIRMATIONS blocks ahead of the main chain, then calling swapMainBlockchain with this fork MUST return Ok.

Postconditions

  • If prevHeader is the last element a chain (i.e. blockHeader does not create a new fork), then:

    • ChainsHashes[prevBlockChain.chain_id, prevHeader.blockHeight + 1] MUST be set to blockHeader.hash.

    • ChainsIndex[prevBlockChain.chain_id].max_height MUST be increased by 1.

    • If prevBlockChain.chain_id is zero (i.e. the a block is being added to the main chain), then:

      • BestBlock MUST be set to blockHeader.hash

      • BestBlockHeight MUST be set to prevHeader.blockHeight + 1

    • If prevBlockChain.chain_id is _not_ zero (i.e. the block is being added to a fork rather than the main chain), then:

      • If the fork is STABLE_BITCOIN_CONFIRMATIONS blocks ahead of the main chain, i.e. prevHeader.blockHeight + 1 >= BestBlockHeight + STABLE_BITCOIN_CONFIRMATIONS, then the fork is moved to the mainchain. That is, swapMainBlockchain MUST be called with the fork as argument.

    • A new RichBlockHeader MUST be stored in BlockHeaders that is constructed as follows:

      • RichBlockHeader.blockHeader = blockHeader,

      • RichBlockHeader.blockHeight = prevBlock.blockHeight + 1,

      • RichBlockHeader.chainRef = prevBlockChain.chainId,

      • RichBlockHeader.paraHeight is set to the current active block count - see the security module for details

  • If prevHeader is not the last element a chain (i.e. blockHeader creates a new fork), then:

    • ChainCounter MUST be incremented. Let newChainCounter be the incremented value, then

    • ChainsHashes[newChainCounter, prevHeader.blockHeight + 1] MUST be set to blockHeader.hash.

    • A new blockchain MUST be inserted into ChainsIndex. Let newChain be the newly inserted chain. Then newChain MUST have the following values:

      • newChain.chainId = newChainCounter,

      • newChain.startHeight = prevHeader.blockHeight + 1,

      • newChain.maxHeight = prevHeader.blockHeight + 1,

    • A new value MUST be added to Chains that is equal to newChainCounter in a way that maintains the invariants specified above.

    • A new RichBlockHeader MUST be stored in BlockHeaders that is constructed as follows:

      • RichBlockHeader.blockHeader = blockHeader,

      • RichBlockHeader.blockHeight = newChain.blockHeight + 1,

      • RichBlockHeader.chainRef = prevBlockChain.chainId,

      • RichBlockHeader.paraHeight is set to the current active block count - see the security module for details

  • BestBlockHeight MUST be set to Chains[0].max_height

  • BestBlock MUST be set to ChainsHashes[0, Chains[0].max_height

Warning

The BTC-Relay does not necessarily have the same view of the Bitcoin blockchain as the user’s local Bitcoin client. This can happen if (i) the BTC-Relay is under attack, (ii) the BTC-Relay is out of sync, or, similarly, (iii) if the user’s local Bitcoin client is under attack or out of sync (see Security).

Note

The 80 bytes block header can be retrieved from the bitcoin-rpc client by calling the getBlock and setting verbosity to 0 (getBlock <blockHash> 0).

swapMainBlockchain

Specification

Function Signature

swapMainBlockchain(fork)

Parameters

  • fork: pointer to a BlockChain entry in Chains.

Preconditions

  • fork is STABLE_BITCOIN_CONFIRMATIONS blocks ahead of the main chain, i.e. fork.maxHeight >= BestBlockHeight + STABLE_BITCOIN_CONFIRMATIONS

Postconditions

Let lastBlock be the last rich block header in fork, i.e. the blockheader for which lastBlock.blockHeight == fork.maxHeight and lastBlock.chainRef == fork.chainId holds. Then:

  • Each ancestor a of lastBlock MUST move to the main chain, i.e. a.chainRef MUST be set to MAIN_CHAIN_ID.

  • ChainsIndex[MAIN_CHAIN_ID].maxHeight MUST be set to lastBlock.blockHeight.

  • Each fork fork except the main chain that contains an ancestor of lastBlock MUST set fork.startHeight to the lowest blockHeight in the fork that is not an ancestor of lastBlock.

  • Each block b in the mainchain that is not an acestor of lastBlock MUST move to prevBlockChain, i.e. b.chainRef = prevBlockChain.chainId.

  • prevBlockChain.startHeight MUST be set to the lowest blockHeight of all blocks b that have b.chainRef == prevBlockChain.chainId.

  • prevBlockChain.maxHeight MUST be set to the highest blockHeight of all blocks b that have b.chainRef == prevBlockChain.chainId.

The figure below ilustrates an example execution of this function.

Example of swapMainBlockchain

Fig. 11 On the left is an example of the state of ChainsIndex prior to calling swapMainBlockchain, and on the right is the corresponding state after the function returns.

In contrast the the figure about, when looking up the chains through the Chains map, the chains are sorted by maxHeight, and the same execution would look as follows:

Example of swapMainBlockchain viewed through Chains

Fig. 12 On the left is an example of the state of Chains prior to calling swapMainBlockchain, and on the right is the corresponding state after the function returns.

verifyBlockHeader

The verifyBlockHeader function verifies Bitcoin block headers. It returns Ok if the blockheader is valid, otherwise an error.

Note

This function does not check whether the submitted block header extends the main chain or a fork. This check is performed in storeBlockHeader.

Specification

Function Signature

verifyBlockHeader(blockHeader, blockHeight, prevBlockHeader)

Parameters

  • blockHeader: the BlockHeader to check.

  • blockHeight: height of the block.

  • prevBlockHeader: the RichBlockHeader that is the block header’s predecessor.

Returns

  • Ok(()) if all checks pass successfully, otherwise an error.

Errors

  • ERR_DUPLICATE_BLOCK = "Block already stored": return error if the submitted block header is already stored in BTC-Relay (duplicate PoW blockHash).

  • ERR_LOW_DIFF = "PoW hash does not meet difficulty target of header": return error when the header’s blockHash does not meet the target specified in the block header.

  • ERR_DIFF_TARGET_HEADER = "Incorrect difficulty target specified in block header": return error if the target specified in the block header is incorrect for its block height (difficulty re-target not executed).

Preconditions

  • A block with the blockHeader.hash MUST NOT already have been stored.

  • blockHeader.hash MUST be be below BlockHeader.target

  • blockHeader.target MUST match the expected target, which is calculated based on previous targets and timestamps. See the Bitcoin Wiki for more information.

Postconditions

  • Ok(()) MUST be returned.

verifyTransactionInclusion

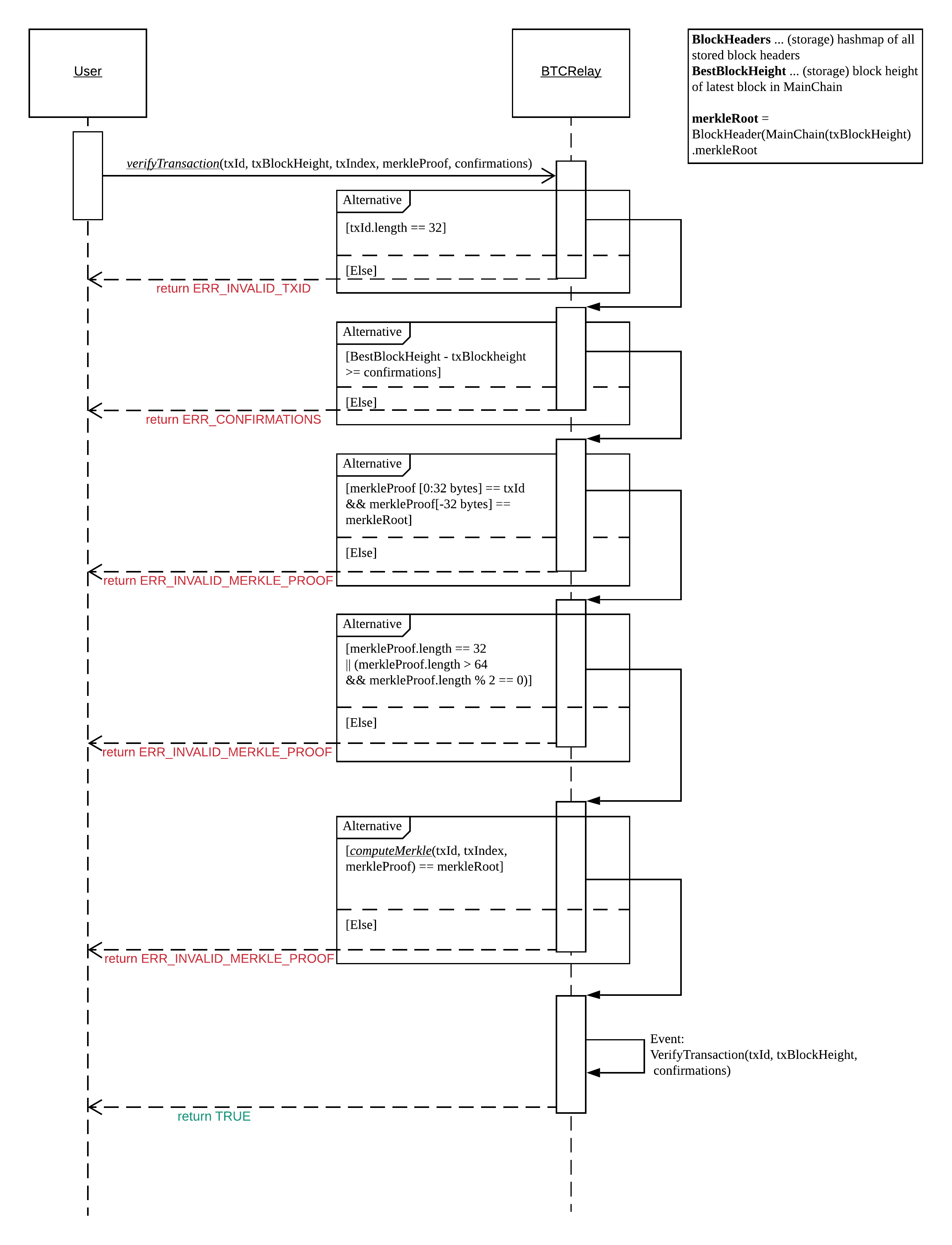
The verifyTransactionInclusion function is one of the core components of the BTC-Relay: this function checks if a given transaction was indeed included in a given block (as stored in BlockHeaders and tracked by Chains), by reconstructing the Merkle tree root (given a Merkle proof). Also checks if sufficient confirmations have passed since the inclusion of the transaction (considering the current state of the BTC-Relay Chains).

Specification

Function Signature

verifyTransactionInclusion(txId, merkleProof, confirmations, insecure)

Parameters

  • txId: 32 byte hash identifier of the transaction.

  • merkleProof: Merkle tree path (concatenated LE sha256 hashes, dynamic sized).

  • confirmations: integer number of confirmation required.

Note

The Merkle proof for a Bitcoin transaction can be retrieved using the bitcoin-rpc gettxoutproof method and dropping the first 170 characters. The Merkle proof thereby consists of a list of SHA256 hashes, as well as an indicator in which order the hash concatenation is to be applied (left or right).

Returns

  • True: if the given txId appears in at the position specified by txIndex in the transaction Merkle tree of the block at height blockHeight and sufficient confirmations have passed since inclusion.

  • Error otherwise.

Events

  • VerifyTransaction(txId, txBlockHeight, confirmations): if verification was successful, emit an event specifying the txId, the blockHeight and the requested number of confirmations.

Errors

  • ERR_SHUTDOWN = "BTC Parachain has shut down": the BTC Parachain has been shutdown by a manual intervention of the Governance Mechanism.

  • ERR_MALFORMED_TXID = "Malformed transaction identifier": return error if the transaction identifier (txId) is malformed.

  • ERR_CONFIRMATIONS = "Transaction has less confirmations than requested": return error if the block in which the transaction specified by txId was included has less confirmations than requested.

  • ERR_INVALID_MERKLE_PROOF = "Invalid Merkle Proof": return error if the Merkle proof is malformed or fails verification (does not hash to Merkle root).

  • ERR_ONGOING_FORK = "Verification disabled due to ongoing fork": return error if the mainChain is not at least STABLE_BITCOIN_CONFIRMATIONS ahead of the next best fork.

Preconditions

  • The BTC Parachain status must not be set to SHUTDOWN: 3. If SHUTDOWN is set, all transaction verification is disabled.

Function Sequence

  1. Check that txId is 32 bytes long. Return ERR_MALFORMED_TXID error if this check fails.

  2. Check that the current BestBlockHeight exceeds txBlockHeight by the requested confirmations. Return ERR_CONFIRMATIONS if this check fails.

  1. If insecure == True, check against user-defined confirmations only

  2. If insecure == True, check against max(confirmations, STABLE_BITCOIN_CONFIRMATIONS).

  1. Check if the Bitcoin block was stored for a sufficient number of blocks (on the parachain) to ensure that staked relayers had the time to flag the block as potentially invalid. Check performed against STABLE_PARACHAIN_CONFIRMATIONS.

  2. Extract the block header from BlockHeaders using the blockHash tracked in Chains at the passed txBlockHeight.

  3. Check that the first 32 bytes of merkleProof are equal to the txId and the last 32 bytes are equal to the merkleRoot of the specified block header. Also check that the merkleProof size is either exactly 32 bytes, or is 64 bytes or more and a power of 2. Return ERR_INVALID_MERKLE_PROOF if one of these checks fails.

  4. Call computeMerkle passing txId, txIndex and merkleProof as parameters.

  1. If this call returns the merkleRoot, emit a VerifyTransaction(txId, txBlockHeight, confirmations) event and return True.

  2. Otherwise return ERR_INVALID_MERKLE_PROOF.

verifyTransactionInclusion sequence diagram

Fig. 13 The steps to verify a transaction in the verifyTransactionInclusion function.

validateTransaction

Given a raw Bitcoin transaction, this function

  1. Parses and extracts

    1. the value and recipient address of the Payment UTXO,

    2. [Optionally] the OP_RETURN value of the Data UTXO.

  2. Validates the extracted values against the function parameters.

Note

See Bitcoin Data Model for more details on the transaction structure, and Accepted Bitcoin Transaction Format for the transaction format of Bitcoin transactions validated in this function.

Specification

Function Signature

validateTransaction(rawTx, paymentValue, recipientBtcAddress, opReturnId)

Parameters

  • rawTx: raw Bitcoin transaction including the transaction inputs and outputs.

  • paymentValue: integer value of BTC sent in the (first) Payment UTXO of transaction.

  • recipientBtcAddress: 20 byte Bitcoin address of recipient of the BTC in the (first) Payment UTXO.

  • opReturnId: [Optional] 32 byte hash identifier expected in OP_RETURN (see Replay Attacks).

Returns

  • True: if the transaction was successfully parsed and validation of the passed values was correct.

  • Error otherwise.

Events

  • ValidateTransaction(txId, paymentValue, recipientBtcAddress, opReturnId): if parsing and validation was successful, emit an event specifying the txId, the paymentValue, the recipientBtcAddress and the opReturnId.

Errors

  • ERR_INSUFFICIENT_VALUE = "Value of payment below requested amount": return error the value of the (first) Payment UTXO is lower than paymentValue.

  • ERR_TX_FORMAT = "Transaction has incorrect format": return error if the transaction has an incorrect format (see Accepted Bitcoin Transaction Format).

  • ERR_WRONG_RECIPIENT = "Incorrect recipient Bitcoin address": return error if the recipient specified in the (first) Payment UTXO does not match the given recipientBtcAddress.

  • ERR_INVALID_OPRETURN = "Incorrect identifier in OP_RETURN field": return error if the OP_RETURN field of the (second) Data UTXO does not match the given opReturnId.

Preconditions

  • The BTC Parachain status must not be set to SHUTDOWN: 3. If SHUTDOWN is set, all transaction validation is disabled.

Function Sequence

See the raw Transaction Format section in the Bitcoin Developer Reference for a full specification of Bitcoin’s transaction format (and how to extract inputs, outputs etc. from the raw transaction format).

  1. Extract the outputs from rawTx using extractOutputs.

  1. Check that the transaction (rawTx) has at least 2 outputs. One output (Payment UTXO) must be a P2PKH or P2WPKH output. Another output (Data UTXO) must be an OP_RETURN output. Raise ERR_TX_FORMAT if this check fails.

  1. Extract the value of the Payment UTXO using extractOutputValue and check that it is equal (or greater) than paymentValue. Return ERR_INSUFFICIENT_VALUE if this check fails.

  2. Extract the Bitcoin address specified as recipient in the Payment UTXO using extractOutputAddress and check that it matches recipientBtcAddress. Return ERR_WRONG_RECIPIENT if this check fails, or the error returned by extractOutputAddress (if the output was malformed).

  3. Extract the OP_RETURN value from the Data UTXO using extractOPRETURN and check that it matches opReturnId. Return ERR_INVALID_OPRETURN error if this check fails, or the error returned by extractOPRETURN (if the output was malformed).

verifyAndValidateTransaction

The verifyAndValidateTransaction function is a wrapper around the verifyTransactionInclusion and the validateTransaction functions. It adds an additional check to verify that the validated transaction is the one included in the specified block.

Specification

Function Signature

verifyAndValidateTransaction(merkleProof, confirmations, rawTx, paymentValue, recipientBtcAddress, opReturnId)

Parameters

  • txId: 32 byte hash identifier of the transaction.

  • merkleProof: Merkle tree path (concatenated LE sha256 hashes, dynamic sized).

  • confirmations: integer number of confirmation required.

  • rawTx: raw Bitcoin transaction including the transaction inputs and outputs.

  • paymentValue: integer value of BTC sent in the (first) Payment UTXO of transaction.

  • recipientBtcAddress: 20 byte Bitcoin address of recipient of the BTC in the (first) Payment UTXO.

  • opReturnId: [Optional] 32 byte hash identifier expected in OP_RETURN (see Replay Attacks).

Returns

  • True: If the same transaction has been verified and validated.

  • Error otherwise.

Function Sequence

  1. Parse the rawTx to get the tx id.

  2. Call verifyTransactionInclusion with the applicable parameters.

  3. Call validateTransaction with the applicable parameters.

flagBlockError

Flags tracked Bitcoin block headers when Staked Relayers report and agree on a NO_DATA_BTC_RELAY or INVALID_BTC_RELAY failure.

Attention

This function does not validate the Staked Relayers accusation. Instead, it is put up to a majority vote among all Staked Relayers in the form of a

Note

This function can only be called from the Security module of interBTC, after Staked Relayers have achieved a majority vote on a BTC Parachain status update indicating a BTC-Relay failure.

Specification

Function Signature

flagBlockError(blockHash, errors)

Parameters

  • blockHash: SHA256 block hash of the block containing the error.

  • errors: list of ErrorCode entries which are to be flagged for the block with the given blockHash. Can be “NO_DATA_BTC_RELAY” or “INVALID_BTC_RELAY”.

Events

  • FlagBTCBlockError(blockHash, chainId, errors) - emits an event indicating that a Bitcoin block hash (identified blockHash) in a BlockChain entry (chainId) was flagged with errors (errors list of ErrorCode entries).

Errors

  • ERR_UNKNOWN_ERRORCODE = "The reported error code is unknown": The reported ErrorCode can only be NO_DATA_BTC_RELAY or INVALID_BTC_RELAY.

  • ERR_BLOCK_NOT_FOUND  = "No Bitcoin block header found with the given block hash": No RichBlockHeader entry exists with the given block hash.

  • ERR_ALREADY_REPORTED = "This error has already been reported for the given block hash and is pending confirmation": The error reported for the given block hash is currently pending a vote by Staked Relayers.

Function Sequence

  1. Check if errors contains NO_DATA_BTC_RELAY or INVALID_BTC_RELAY. If neither match, return ERR_UNKNOWN_ERRORCODE.

  2. Retrieve the RichBlockHeader entry from BlockHeaders using blockHash. Return ERR_BLOCK_NOT_FOUND if no block header can be found.

  3. Retrieve the BlockChain entry for the given RichBlockHeader using ChainsIndex for lookup with the block header’s chainRef as key.

  4. Flag errors in the BlockChain entry:

    1. If errors contains NO_DATA_BTC_RELAY, append the RichBlockHeader.blockHeight to BlockChain.noData

    2. If errors contains INVALID_BTC_RELAY, append the RichBlockHeader.blockHeight to BlockChain.invalid .

  5. Emit FlagBTCBlockError(blockHash, chainId, errors) event, with the given blockHash, the chainId of the flagged BlockChain entry and the given errors as parameters.

  6. Return

clearBlockError

Clears ErrorCode entries given as parameters from the status of a RichBlockHeader. Can be NO_DATA_BTC_RELAY or INVALID_BTC_RELAY failure.

Note

This function can only be called from the Security module of interBTC, after Staked Relayers have achieved a majority vote on a BTC Parachain status update indicating that a RichBlockHeader entry no longer has the specified errors.

Specification

Function Signature

flagBlockError(blockHash, errors)

Parameters

  • blockHash: SHA256 block hash of the block containing the error.

  • errors: list of ErrorCode entries which are to be cleared from the block with the given blockHash. Can be NO_DATA_BTC_RELAY or INVALID_BTC_RELAY.

Events

  • ClearBlockError(blockHash, chainId, errors) - emits an event indicating that a Bitcoin block hash (identified blockHash) in a BlockChain entry (chainId) was cleared from the given errors (errors list of ErrorCode entries).

Errors

  • ERR_UNKNOWN_ERRORCODE = "The reported error code is unknown": The reported ErrorCode can only be NO_DATA_BTC_RELAY or INVALID_BTC_RELAY.

  • ERR_BLOCK_NOT_FOUND  = "No Bitcoin block header found with the given block hash": No RichBlockHeader entry exists with the given block hash.

  • ERR_ALREADY_REPORTED = "This error has already been reported for the given block hash and is pending confirmation": The error reported for the given block hash is currently pending a vote by Staked Relayers.

Function Sequence

  1. Check if errors contains NO_DATA_BTC_RELAY or INVALID_BTC_RELAY. If neither match, return ERR_UNKNOWN_ERRORCODE.

  2. Retrieve the RichBlockHeader entry from BlockHeaders using blockHash. Return ERR_BLOCK_NOT_FOUND if no block header can be found.

  3. Retrieve the BlockChain entry for the given RichBlockHeader using ChainsIndex for lookup with the block header’s chainRef as key.

  4. Un-flag error codes in the BlockChain entry.

    1. If errors contains NO_DATA_BTC_RELAY: remove RichBlockHeader.blockHeight from BlockChain.noData

    2. If errors contains INVALID_BTC_RELAY: remove RichBlockHeader.blockHeight from BlockChain.invalid

  5. Emit ClearBlockError(blockHash, chainId, errors) event, with the given blockHash, the chainId of the flagged BlockChain entry and the given errors as parameters.

  6. Return